Uruguay es el segundo país más pequeño de Sudamérica. Tiene unos tres millones de habitantes, con el nivel de alfabetización más alto del subcontinente. También es el país (junto con Costa Rica) con la distribución de ingreso más equitativa entre el 10% más rico y el 10% más pobre. Asimismo es el cuarto país de Latinoamérica (después de Cuba, Argentina y Chile), con la esperanza de vida más alta y el tercer país de Latinoamérica (después de Argentina y Chile) con el PBI per cápita más alto. Fue uno de los primeros países en el mundo en establecer el derecho al voto de las mujeres, y la primera nación del mundo que estableció por ley un sistema educativo gratuito, obligatorio y laico (1877).
El Servicio Central de Informática de la Universidad de la República (SeCIU) a través de su Red Académica Uruguaya es el encargado de la administración de los dominios .uy de Uruguay desde 1990.
Es posible registrar dominios de tercer nivel .org.uy (organizaciones no gubernamentales y sin ánimo de lucro), .com.uy (organismos comerciales), .net.uy (empresas que prestan servicios de Internet), .gub.uy (gobierno), .edu.uy (organismos relacionados con la educación), .mil.uy (Fuerzas Armadas de Uruguay). Tanto el registro como la renovación cuestan 25$/año (excepto los .com.uy), que se deben abonar en el Banco de la República Oriental del Uruguay a favor de la Universidad de la República.
En el caso de registro de un dominio nuevo, se disponen de 10 días naturales a partir del fecha de la presentación de la solicitud para el pago. Sólo cuando se ha verificado el pago se activa el dominio. En el caso de renovación, hay que abonar la cuota por adelantado durante el mes anterior a la fecha de vencimiento. Si no se ha pagado durante este plazo, se mandara un correo al contacto de facturación informando de la baja del dominio. A partir de ahí, se dispone de 10 dias para el pago, periodo tras el cual se dará de baja.
Antes de registrar un dominio, hay que obtener un NIC-HANDLE. Una vez que se ha conseguido, ya se puede registrar el dominio. El registrante debe elegir uno de los dominios de tercer nivel anterioremente citados. El SeCIU podrá requerir en cualquier momento la documentación que acredite que el registrante está cualificado para esa extensión. Para los .mil.uy y .gub.uy será necesario adjuntar justificante de dicha condición en papel membretado de la institución para la cual es el dominio.
La administración del dominio de segundo nivel COM.UY actualmente es realizada por ANTEL ( Administración Nacional de Telecomunicaciones), a través de ADINET. El precio no aparece la parte pública de la web, pero según el domainer uruguayo Martin Balao cuestan 810 Pesos Uruguayos +IVA, aproximadamente unos 1.000 Pesos Uruguayos. Ahora cuestan 485 Pesos Uruguayos (23,31$). A partir de Septiembre de 2008 hubo unos cambios en los dominios .com.uy.
Estos dominios tienen unas condiciones particulares:
– El registro de dominio lo es por 1 año a contar desde la fecha de aceptación por parte de ANTEL del registro, considerándose renovado automática y sucesivamente por plazos de un año, salvo manifestación en contrario comunicada con 15 días de antelación a la finalización del plazo respectivo.
– ANTEL puede dar de baja a los registros de dominio no puestos en servicio en las DNS especificados.
– El dominio no podrá contener sólo números y su longitud máxima será de 63 caracteres.
– No será de responsabilidad de ANTEL, la resolución de los eventuales conflictos que puedan originarse como consecuencia del registro o el uso de los dominios. A tales efectos, deberá procederse por la vía legal correspondiente.
Hay que recordar que no es posible realizar cambios de titular. Esto implica que la única manera de "transmisión" un dominio consiste en darlo de baja y que luego sea registrado por un nuevo propietario. Los no residentes en Uruguay no pueden registrar dominios .com.uy.
El proceso que hay que seguir en ANTEL para registrar un .com.uy viene explicado aquí.
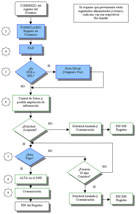
El siguiente gráfico se corresponde con el flujo del proceso de registro para dominios que no sean .com.uy y que son gestionados por SeCIU:
No hay dominios IDN y las características de los dominios se deben ajustar a la RFC 1034. Entre 1 3 y 63 caracteres, que pueden ser números, letras y guiones, no pudiendo comenzar ni terminar con guión.
No son admisibles, entre otros, aquellos dominios que sean contrarios a la moral y a la buenas costumbres. Tampoco aquellos que sean iguales, análogos o confundibles con algún derecho de la propiedad intelectual.
La información inexacta o no fiable que hubiera suministrado el solicitante o titular de un dominio, así como la negativa u omisión en comunicar o actualizar la información, será considerada incumplimiento de contrato y, consecuentemente, determinará la cancelación del registro.
Si SeCIU rechaza una solicitud de registro de dominio, y también en el caso de las cancelaciones, no serán devueltas las sumas abonadas.
El procedimiento de arbitraje para los dominios .uy se regirá por el Reglamento de Arbitraje del Centro de Conciliación y Arbitraje (Corte de Arbitraje Internacional Mercosur, de la Bolsa de Comercio de Uruguay).
Uruguay es el décimo pais de Latinoamérica por número de dominios registrados. Está detrás de Ecuador (.ec) y por delante de la República Dominicana (.do).
| COM.UY | EDU.UY | GUB.UY | MIL.UY | NET.UY | ORG.UY | ||
| Ene-08 | 12875 | 425 | 188 | 3 | 123 | 646 | 14260 |
| Ene-07 | Sin Datos | Sin Datos | Sin Datos | Sin Datos | Sin Datos | Sin Datos | Sin Datos |
| Ene-06 | 9269 | 332 | 165 | 3 | 92 | 509 | 10370 |
| Ene-05 | 7803 | 284 | 155 | 2 | 94 | 459 | 8797 |
| Ene-04 | 6579 | 246 | 137 | 2 | 87 | 380 | 7431 |
(Fuente: Nic.uy)
Han dejado 5 comentarios...
Cesar
29 de septiembre de 2008 at 4:50
«pero según el domainer uruguayo Martin Balao cuestan 810€$ +IVA»
Aca hay, un error en realidad son pesos Uruguayos no euros.
domisfera.com
29 de septiembre de 2008 at 7:54
Ya está corregido. Y actualizado el artÃculo según los nuevos cambios en los dominios .com.uy, incluido el precio, que ha bajado a menos de la mitad.
Carlos
10 de octubre de 2008 at 6:40
Hubieron otros cambios en cuanto a:
«caracterÃsticas de los dominios se deben ajustar a la RFC 1034. Entre 1 y 63 caracteres»
A partir de ahora se pueden registrar entre 3 y 63 caracteres. Dejando de lado los dominios de 1 y 2 caracteres ya existentes (que quedaron en un estado «VIP»).
domisfera.com
10 de octubre de 2008 at 21:17
Gracias Carlos, ya lo he actualizado.
A ver qué sucede finalmente con los dominios ya registrados de 1 y 2 caracteres, IDN, y otros que ahora estarÃan reservados o no serÃan posibles…
Carlos
10 de octubre de 2008 at 23:33
Los de 1 y 2 caracteres ya existentes se van a mantener, pero sin posibilidad de transferirlos; solo podrán ser renovados por aquellos que lo registraron con el sistema viejo.
Saludos!